Raspberry Pi AIカメラ(SC1174)
Raspberry Pi AI Camera(SC1174)は、Sony IMX500 インテリジェントビジョンセンサをベースにした です。IMX500センサは、さまざまな一般的なニューラルネットワークモデルを対象とした12メガピクセルのCMOSイメージセンサとオンボード推論加速を組み合わせ、ユーザーは別のアクセラレータを必要とせずに洗練されたビジョンベースのAIアプリケーションを開発できます。AIカメラは、キャプチャしたテンソルメタデータで静止画像またはビデオを透過的に拡張し、ホストRaspberry Piのプロセッサが自由に他の操作を実行できまるようにします。libカメラ、Picamera2ライブラリ、プライスアプリアプリケーションスイートでのテンソルメタデータのサポートによって、高度ユーザーに比類のない電力と柔軟性を提供しながら、初心者が簡単に使用できます。Raspberry Pi AIカメラは、すべてのRaspberry Piコンピュータとの互換性があります。プリント基板 (PCB) の外形と取り付け穴の場所は、Raspberry Piカメラモジュール3と同じです。他方、全体的な深さはより大きなIMX500センサと光サブアセンブリに対応できます。特徴
- 12.3MP Sony IMX500インテリジェントビジョンセンサー、7.857mm(タイプ 1/2.3)
- 1.55μm × 1.55μmのピクセルサイズ
- 4056 × 3040ピクセル(水平x垂直)
- 統合IRカットフィルタ
- 統合低電力推論エンジン
- 手動調整可能フォーカス
- 焦点距離: 20cm~∞
- 焦点距離: 4.74mm
- 水平視野角(FOV)66°±3°、垂直視野角52.3°±3°
- F1.79(F値)
- 画像 (Bayer RAW10) 、ISP出力 (YUV/RGB) 、ROI、メタデータ出力タイプ
- 640 × 640 (HxV) 最大入力テンソルサイズ
- 「int8」または「uint8」入力データタイプ
- ファームウェア、ネットワーク重量ファイル、作動メモリ用の8388480バイトメモリサイズ
- フレームレート
- 2 × 2ビニング: 2028 × 1520 10ビット30fps
- 完全分解能: 4056 × 3040 10ビット10fps
- MobileNetマシンビジョンモデルをプリロード済
- 寸法 25mm × 24mm × 11.9mm
- 200mmリボンケーブル長
- 15 × 1mm FPCまたは22 × 0.5mm FPCケーブルコネクタ
- 動作温度範囲:0°C~+50°C
アプリケーション
- ホームオートメーション
- 顔認識
- オブジェクト検出
- スマートトラフィック監視
- 野生動物の観察
- ヘルスケア監視
- 小売り分析
- ジェスチャ認識
- 農業モニタリング
- 自動品質管理
概要
Raspberry Pi AIカメラは、従来のAIベースのカメラ画像処理システムとは異なります。
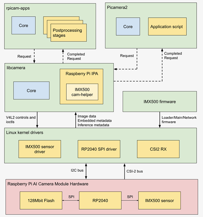
システムアーキテクチャ
ビデオ
寸法
リソース
公開: 2024-10-01
| 更新済み: 2025-01-06
